19:40

«Искусство лишь зеркало, отражающее того, кто в него смотрится». Оскар Уайльд ©
[ok]

Подскажите мне пожалуйста где мне можно восстановить систему..
я уже это делала и востанавливала комп переставив дату когда он был исправлен..
токо непомню куда надо..помогите

@темы: D Grade, Администрирование Windows

Комментарии
07.08.2008 в 21:33

Подскажите мне пожалуйста где мне можно восстановить систему..
Системы бывают разные. Судя по записи, у вас нечто вроде ХР?) В таком случае пуск -> программы -> стандартные -> восстановление системы.
Про дату вообще не понял :gigi: Вы точку восстановления имели в виду?
07.08.2008 в 22:52

«Искусство лишь зеркало, отражающее того, кто в него смотрится». Оскар Уайльд ©
Ramag да точку востановления=)
07.08.2008 в 22:55

«Искусство лишь зеркало, отражающее того, кто в него смотрится». Оскар Уайльд ©
Ramag кстати проблема у меня в стандартных нету востановления системы...ето плохо?
07.08.2008 в 23:03

кстати проблема у меня в стандартных нету востановления системы...ето плохо?
Нет. Это просто я от винды уже отвык... Если там нету, то одно из двух:
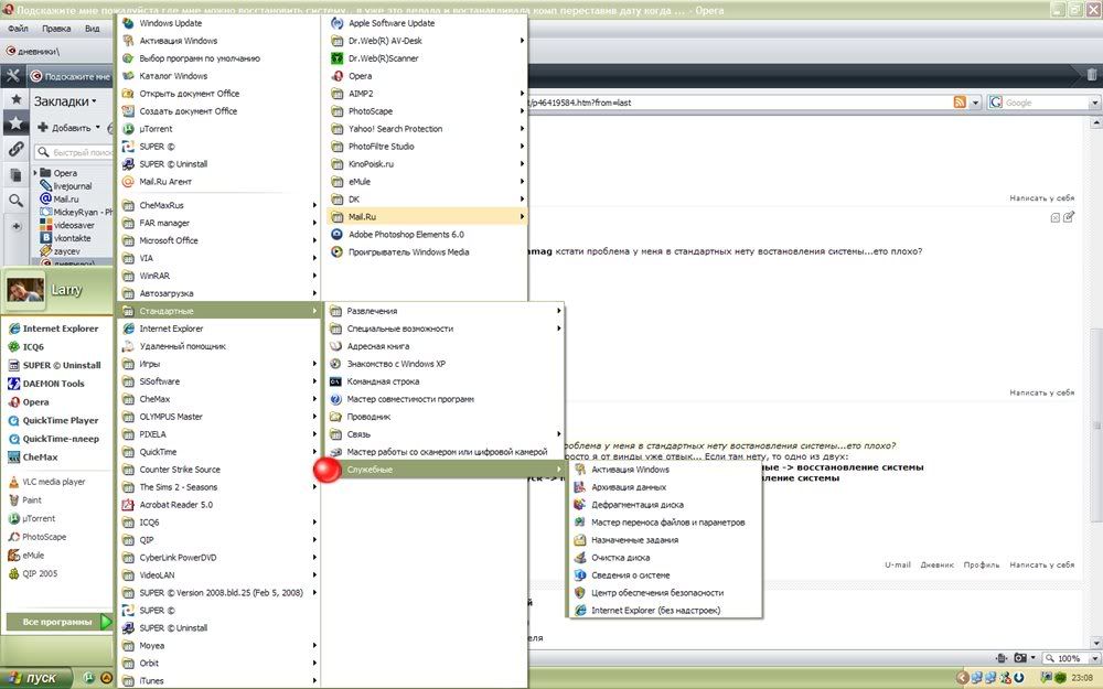
пуск -> программы -> стандартные -> служебные -> восстановление системы
пуск -> программы -> служебные -> восстановление системы

07.08.2008 в 23:12

«Искусство лишь зеркало, отражающее того, кто в него смотрится». Оскар Уайльд ©
Photobucket
08.08.2008 в 02:45

Mickey Ryan Интересная у тебя винда

08.08.2008 в 02:52

Суть какбэ в том, что у меня пиратка трушней :gigi: Интересно, почему у тебя там торчит "Активация Windows" Тридцатидневный отсчёт, а крякнуть не? Мб эта функция недоступна на незарегшестрированной/невзломанной винде.
08.08.2008 в 11:51

«Искусство лишь зеркало, отражающее того, кто в него смотрится». Оскар Уайльд ©
а больше нигде ету вкладку восстановление системы найти или вызватье ё нельзя?

да сама новые интересы своей винды узнаю
08.08.2008 в 13:12

программа восстановления лежит тут: system32\restore\rstrui.exe
08.08.2008 в 16:32

решаем проблемы с головой!
Интересная у тебя винда

возможно, это Windows XP Home Edition
08.08.2008 в 17:54

возможно, это Windows XP Home Edition
Не знал, что в хоуме нет восстановления системы
08.08.2008 в 20:59

«Искусство лишь зеркало, отражающее того, кто в него смотрится». Оскар Уайльд ©
Enkryptor спс все получилось все нашлось..пасибо огромное
08.08.2008 в 21:09

есть там восстановление системы... наверно кто-то тупо удалил ярлык :gigi: